Win11怎么设置动态壁纸?Win11快速设置动态壁纸教程
动态壁纸是很多用户喜欢设置的壁纸模式,Win10系统中可以在个性化中设置幻灯片放映的方式来设置动态壁纸,Win11系统也支持动态壁纸。下面就来看看具体的教程。
第 1 步:按Windows键并键入microsoft store并按Enter键以打开系统上的Microsoft Store应用程序。

第 2 步:打开 Microsoft Store 后,在搜索栏中输入生动的壁纸,如下所示。
第 3 步:从搜索结果中选择Lively Wallpaper 应用程序,如下图所示。

第 4 步:然后,单击“获取”按钮开始下载和安装应用程序。

第 5 步:很快它将开始下载该应用程序。

第 6 步:下载并安装后,如果要启动应用程序并关闭 Microsoft Store 应用程序窗口,可以单击“打开”按钮。

第 7 步:否则,按windows键并键入lively 壁纸,然后从结果中选择Lively 壁纸应用程序,如下所示。

第 8 步:在动态壁纸应用程序中,您可以从应用程序中已经存在的几个预定义动态壁纸中选择任何一个。
第 9 步:要选择动态壁纸,请单击所需动态壁纸上的三个水平点(显示更多选项)。

第 10 步:您可以看到列表中有许多选项。
第 11 步:您可以自定义、编辑、删除、设置为墙纸等。
第 12 步:如果用户不喜欢应用程序中的任何内置动态壁纸,他们可以从互联网上下载任何 GIF 并将它们添加为壁纸。
第 13 步:首先,访问giphy.com。
步骤 14:在搜索栏中搜索像Mr bean这样的 GIF,然后按Enter键显示搜索结果。

第 15 步:从结果中单击任何选定的 GIF。

第 16 步:之后,右键单击GIF 并在上下文菜单中选择Save image as.。。,如下所示。

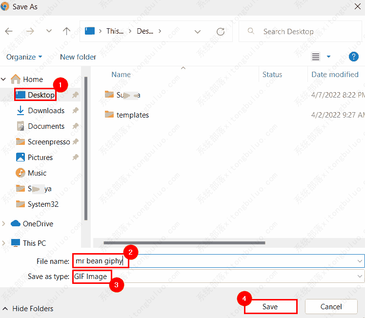
第 17 步:在“另存为”窗口中,选择保存 GIF 的位置(例如桌面)并为文件命名(例如 mr bean giphy)。
第 18 步:确保您已选择GIF 图像作为另存为类型,然后单击保存按钮,如下图所示。

第19步:接下来进入Lively壁纸应用,点击应用右上角的添加壁纸,如下图所示。

第 20 步:点击Browse从系统中选择一个文件,然后选择刚刚从 Internet 下载的 GIF 文件。

第 21 步:加载 GIF 文件(可能需要几秒钟)后,单击“确定”将其添加到 Lively 壁纸应用程序。

第22步:要将新添加的GIF设置为壁纸,如下图所示双击它。

相关文章
- win11蓝屏错误代码critical process died的解决方法
- win11家庭版没有gpedit.msc怎么办?
- win11无法删除u盘文件的解决方法
- 如何在Windows 11上检查PC的UEFI (BIOS) 版本?
- 如何在 Windows 11 上重新启动计算机?
- 微软发布Win11 Build 22621.1680/22624.1680 (KB5025303)内部预览版!
- Win11官方iso镜像下载_Win11原版安装版iso镜像
- win11更新提示“某些操作未按计划进行...”怎么办?
- 如何在 Windows 11 上删除登录密码?4种方法教给你!
- 如何在Windows 11上安装适用于Android的Windows子系统 (WSA)?
- win11系统appdata文件夹在哪里?
- win11用户账户控制设置怎么取消?(4种方法)
- win11系统指纹设置无法扫描的解决方法
- 如何使用Phone Link将iPhone连接到Windows11?
- 微软在Windows 11上推出支持iPhone的Phone Link应用!
- win11怎么暂停更新?win11停止更新设置教程
相关推荐
-
Win11 ARM版镜像 V2023
Win11 ARM版镜像是一款非常不错的全新电脑系统,你能够轻松的去体验到里面的各种便利性,不管什么类型的都可以让你去完成安装直接使用体验,非常的专业有个性,快来下载试试吧。
-
Win11官方原版ISO镜像 V2023
Win11官方原版ISO镜像是现在深受用户喜欢的电脑系统,多样丰富的功能,能够满足用户的多样化需求,更加安全、稳定、人性化,采用了Ghost的封装技术,完美绕过了硬件检测,不满足硬件支持的老电脑也能下载安装,有需要的小伙伴快来下载体验吧。
-
Win11精简纯净版64位 V2023
Win11精简纯净版64位是专门为用户打游戏而进行优化精简的纯净操作系统,该系统中拥有着极强的游戏性能,用户能够体验到极致性能处理,还能够帮助用户稳定系统功能,最主要的就算系统经过全面的优化,该系统中各种不同的功能都是十分强大的。
-
超级终端Win11绿色纯净版 V2023
超级终端Win11绿色纯净版能够展示出非常高性能的状态,并且整体的操作非常的稳定流畅,能够很好的满足用户的使用需求,在安装的过程中不会有病毒的存在能够让用户下载更加的安心,提供的软件库资源非常的丰富,可以免费下载使用。
-
win11专业版 V2023
win11专业版 V2023是目前非常受欢迎的电脑操作系统,这款系统统经过了精心设计,新菜单、界面还是主题都有很大的改进,系统对硬件有最基本的安装要求,安装非常的快,喜欢的快来下载吧!
-
系统之家win11 64位 官方正式版 V2023
系统之家win11 64位 官方正式版 V2023是目前非常火热的电脑操作系统,这款系统集成了最新的系统补丁,而且安装直接跳过tpm2.0,无需配置要求,任何电脑都可以一键在线安装,喜欢的用户千万不要错过了!
